# 题库

题库是轻速云在线培训考试系统的基础核心数据之一,用来保存题目信息,包括考试、练习在内的多个主要功能都需要引用题库中的题目。

登录到系统后台,在 考试测练 栏目下可以找到 题库 菜单,已创建的题库信息会在列表中进行展示。

# 题库分类管理

系统支持通过设置题库分类来对已有题库进行归纳整理,分类能够创建一级或多级。

分类用于规划多个子管理员的 数据权限 ,借由相关的权限控制,可以使得某些管理员仅可见某些分类下的题库。

点击页面上 维护分类 按钮会弹出分类编辑窗口,您可以自由创建或导入分类信息。将鼠标悬停在已创建的题库分类上,会出现三项题库分类的相关操作,分别为:创建子级分类、编辑本级分类、删除本级分类。

# 编辑题库

题库用于存储题目信息,一般可以将不同题目根据使用情况放置在不同题库中。

# 创建题库

在题库列表页面点击 创建题库 按钮,填写题库基本信息后,即可创建一个题库。

在题库列表中,能够对已创建的题库进行维护、编辑以及删除操作。

# 复制题库

系统支持对某个题库进行整体复制。点击某个题库对应的 按钮并选择 复制题库 ,能够进行题库复制操作。

复制题库时,题库中的所有题目也会被一并复制,但原有题库中题目的使用统计数据不会被复制。

# 删除题库

过期无用的题库可以进行删除,删除题库会一并删除其题库内的所有题目。在题库列表中勾选需要删除的题库,点击 删除 按钮,即可删除指定题库。

注意

题库被删除后,某些依托于该题库的功能也将无法正常使用,请谨慎操作!

# 知识点

点击题库列表右上角的 知识点管理 可设置知识点信息。知识点能够与具体题目进行关联,在后续的考试过程中,知识点也可以作为选题方式或分析依据之一。

编辑或导入题目时,能够设置题目关联知识点,详情可参考 维护题目 中的相关功能介绍。除此之外,系统也支持批量设置已有题目的知识点。

进入到某个题库详情页中,点击 设置 - 批量设置知识点 ,即可批量设置题目关联的知识点。

# 维护题目

在题库的详情页能够进行题目相关的编辑动作,列表中会展示当前题库中的所有题目信息。

# 单个新增题目

点击左上角 单个录入 按钮,会弹出创建题目的窗口。选择需要增加的题型,然后根据要求编辑题目的基本信息,即可增加一道题目。

# 题目附加信息

创建或编辑题目时,能够一并设置题目的附加信息,主要包括 难度知识点题目附件

# 难度

题目具有 三个难度层级,所有的题目默认难度均为

在随机抽题功能中,难度可以作为一种选择题目的方式,从而给实际使用带来些许便利。在题目列表中,点击 设置 按钮,可以批量设置已选中的题目难度。

# 知识点

点击 添加知识点 按钮,可以从已经新增的知识点中选出一个或几个知识点与该题目关联,知识点同样可以作为一种选择题目的方式。

关联知识点前,请先通过题库列表的 知识点管理 功能创建知识点。

# 题目附件

题干与解析部分支持上传附件,附件类型包括音视频附件与普通文档类附件。

其中音频附件仅支持 mp3wav 格式,而视频附件则仅支持编码类型为 AVC(H264)mp4 文件。若上传的附件格式或编码类型不正确,可能会导致播放出现异常。

上传完成后,还可以设置音频与视频是否允许暂停以及可播放的次数。

# 批量导题

在维护题目主界面点击 批量导题 则弹出批量导题界面。您可以将题目信息复制到左侧的输入区或导入本地文档,系统会开始自动识别。识别结束后,会在右侧的解析区反馈结果。

识别成功的题目可以直接导入到题库中,而识别失败的题目则会给予醒目的失败原因提示。

在题目编辑方面有一定的格式要求,点击 录题规范 来查看。

导入题目的过程中,还有一些其他的配置选项可以使用:

  • 按题目顺序倒序导入:导入结果中的题目顺序与识别区的题目顺序相反。

  • 允许题目重复:系统将不再校验是否包含重复题干的题目。

  • 不存在的知识点自动创建:系统将自动创建题目中不存在的知识点。

每次成功进行批量导题导入题目,系统都会进行记录。在题库列表选择 批量导题记录 即可查看各次导入的题目信息。

# 快速导题

在某个题库中使用批量导题功能时,如果确认题目文档格式无误,则可以勾选 直接导入题库 按钮跳过格式预检,这种方式仅支持Excel。

如果您对于Excel文档导入题目的格式要求比较熟悉,可以使用这种方式快速导题。

# AI导题

批量导题时如果使用word类文件,可以选择 AI导题 的方式进行导入。AI会识别文档中的题目内容,并根据格式要求来修改题目格式,使其满足导入要求。

目前AI导题暂时无法处理图片,如果题目包含图片,请在AI将题目格式处理完毕后手动添加图片。

# AI出题

系统支持通过AI直接进行命题,AI出题完毕后,可以直接将题目导入到题库中进行使用。

点击题库列表顶部的 AI出题 按钮,或者直接通过 AI能力 - AI出题 菜单来使用 AI出题 功能。

# 更新题目

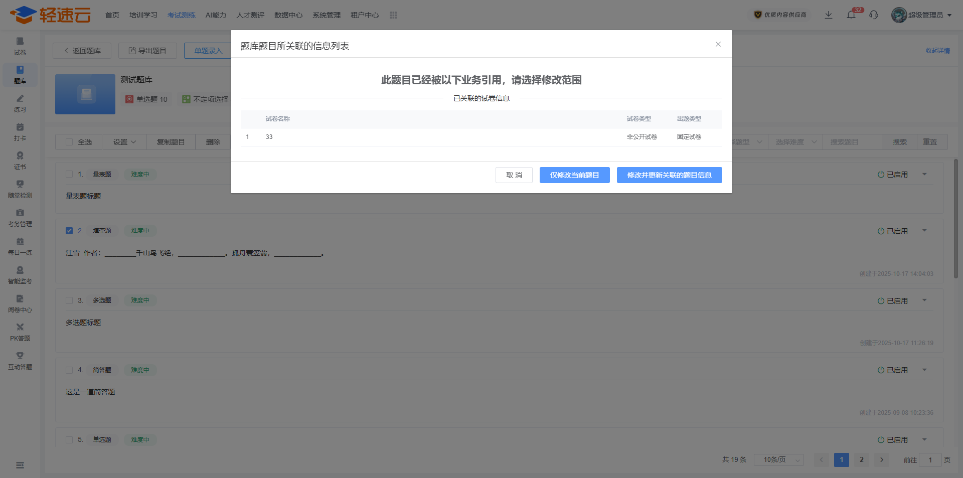
已添加到题库中的题目允许被更新。点击 编辑 按钮会弹出题目编辑窗口,您可以正常修改题目的所有内容,但不能变更题型。

修改题目后,系统会自动查询该题目被其他功能关联使用的情况。如果编辑修改的题目已经被使用,则弹出关联信息列表(最多显示10条),您可根据实际的使用需求确定更新内容。

如果选择更新关联信息,对应的关联项目将被取消发布,请注意重新发布。

除单个更新题目外,系统也支持以导入文档的方式批量更新题目。点击 批量更新题目 ,然后下载题目更新文档即可。

系统会将题库中的所有题目导出为excel(不支持excel的题目将被过滤),您可直接在文档中编辑题目信息,保存后,重新上传该文档即可更新题目。

注意

修改题目更新文档时,不能改动题目ID以及题型。

重新上传文档时,若题库中不存在该题目,可一并选中 不存在的题目直接创建 来创建新题目。

# 批量修改题型

在题目列表中可以批量修改某些题目的题型,点击 批量操作 - 修改题型 即可。

目前支持将填空题单向转换为简答题,以及单选题和多选题之间可以相互转换。

# 导入题目附件

题目的题干及解析支持上传附件。若多个题目均需要上传附件,可通过批量导入题目附件进行操作。

提示

批量导入题目附件仅支持mp3和mp4文件。

具体操作步骤如下:

1、获取题目ID信息。

点击 导出题目 导出题目,勾选 导出ID 选项,将题库中的题目以excel或word的方式导出到本地,可获取每道题目的题目ID。

提示

若导出为excel,则题库中不支持excel编辑的题目将会被自动过滤。导出word会包含题库中的所有题目信息。

2、修改附件文件名。

打开导出的题库文档,可找到每道题目对应的题目ID信息。

将附件的文件名重命名为题目ID。

3、批量上传文件

点击题目列表顶部 - 批量导入题目附件 ,即可上传对应题目附件,可以选择是替换原有题目附件还是新增题目附件,上传完成后系统会显示上传结果。

上传题目附件也视作更新题目。

# 答题统计

题库中的每道题目均对应一个 题库统计 按钮,点击后能够弹出该题目的统计信息。

能够被统计的信息包括:题目的作答正误次数、关联的试卷情况以及历史考试中考生作答此题的得分情况。

如果题目是选择题,还能够一并统计各选项被选择的次数与占比。

# 自定义题型

系统支持自定义题型,管理员能够在不变更真实题型的基础上修改现有题型的展示名称,或直接创建全新的自定义题型。

# 变更题型名称

系统允许修改题型名称,当该题目应用于考试时,将显示修改后的名称。

点击题库列表右上角 题型管理 - 系统题型名称设置 会弹出题型名称修改窗口,每一种题型都允许设置自定义题型名称。

除在题库中修改题型名称外,系统仍然具有多处修改题型名称的功能。具体差异如下,优先级高的设置不会受到优先级低的设置的影响。

  • 在试卷中修改某一道题型的名称

优先级最高,改动只影响当前题目。

  • 在试卷中修改某一种题型的名称

优先级次高,改动只影响当前试卷。

  • 在题库中修改某一种题型的名称

优先级最低,改动影响所有试卷所有题型。

# 创建自定义题型

在题库列表点击右上角 题型管理 按钮,能够创建全新的自定义题型。自定义题型需以基础题型为模板,设置完成后,在创建对应题型时,系统会将其识别为自定义题型。

点击 添加题型 ,可以设置待创建的关联题型。例如选择不定项选择题应当关联现有的多选题。

创建完成后,通过页面功能单个创建题目时,将能够添加全新的自定义题型。

在批量导入题目时,系统也会通过题型标记正常解析识别自定义题型。

创建自定义题型时,能够将某种自定义题型设置为常用题型。通过批量导题解析识别题目格式时,会将指定格式的题目默认解析为自定义题型。

与单独的变更题型名称不同,自定义题型在后续的使用过程中视作独立题型,存在单独的相关数据统计分析。

# 全局搜索

点击 我的题库 页面顶部的 搜索所有题目 ,可在所有题库中按照关键词搜索某道题目。系统会显示出所有题干中包含预设关键词的题目信息。

您可以点击 编辑 按钮在搜索结果中直接修改题目的基本信息。

# 题目查重

点击 我的题库 页面顶部 题目查重 ,可在所有题库或某个题库下搜索重复的题目,题干完全相同的题目视作重复题目。

提示

若使用一键批量删除,则系统会将各个题库中的重复题目随机删除,最终仅保留一道。建议查看重复明细后手动删除。

# 纠错记录

成员在进行练习、考试等项目时,可能会通过相关页面提交错题。对应的纠错信息将上传到管理端供管理员查看与参考。

我的题库 页面下,点击顶部的 题目纠错记录 可查看成员提交的题目纠错信息。

若管理员认为某道题目确实有误,可通过进行题目编辑的操作进行修改。

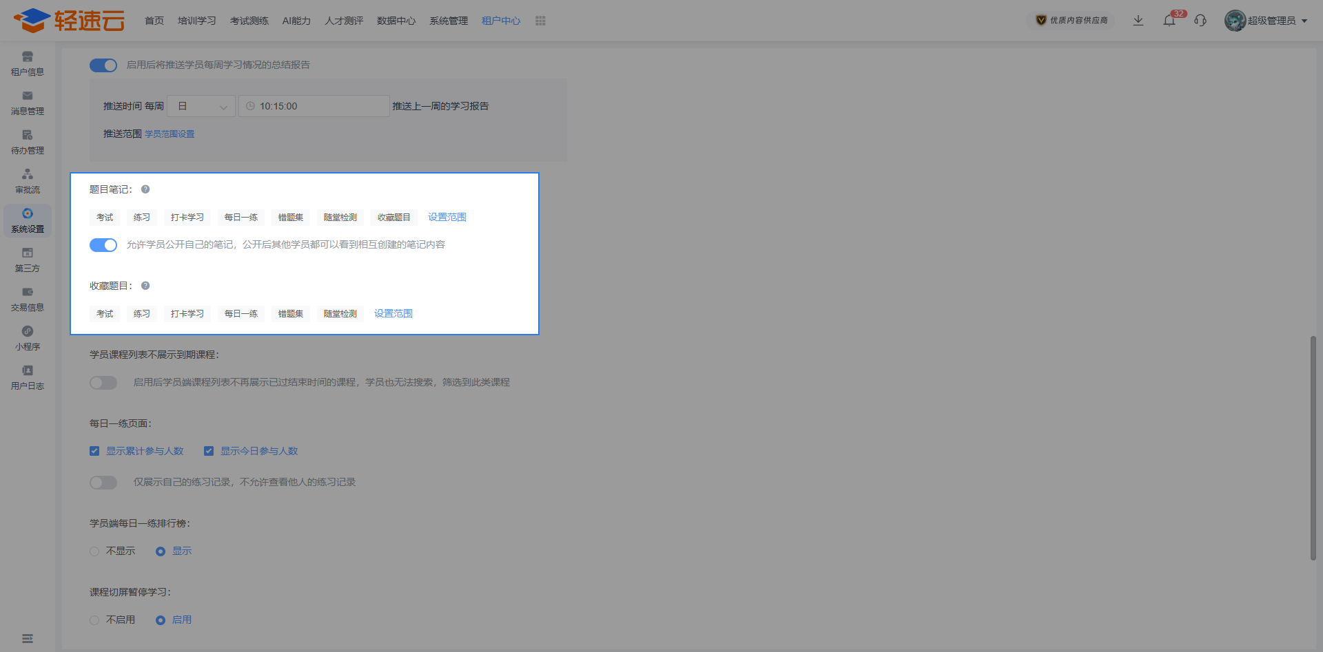
# 收藏笔记

当管理员启用 题目收藏题目笔记 功能时,通过某个题库的详情页面可以查看具体题目对应的收藏记录与笔记信息。

成员在使用该题目时能够自主收藏,可见该题目答案时才能做笔记,管理端仅能查看或删除。

启用此功能需在 管理中心 - 系统设置 - 全局设置 中开启收藏与笔记的功能使用范围。

提示

成员可通过个人中心收藏或笔记记录查看该题目的详细信息(含答案),请谨慎将该功能应用于考试。