# 调用API

轻速云开放接口调用是向服务端地址发送HTTP请求,并按照接口说明在请求中加入相应请求参数,调用后系统会返回处理结果。请求及返回结果都使用UTF-8字符集进行编码。

# 请求结构

轻速云开放接口是RPC风格,您可以通过发送HTTP请求调用。 其GET请求结构如下:

https://endpoint/{openApi}?factoryCode=xx&sign=xx&parameters

其中:

  • Endpoint 是调用的轻速云服务的接入点。

  • openApi 是一个具体的开放服务接口路径。

  • factoryCode 是组织编号。

  • sign 是使用租户密钥secretKey加密的签名信息。

  • Parameters 是请求参数,每个参数之间用&分隔。请求参数由API自定义参数组成。

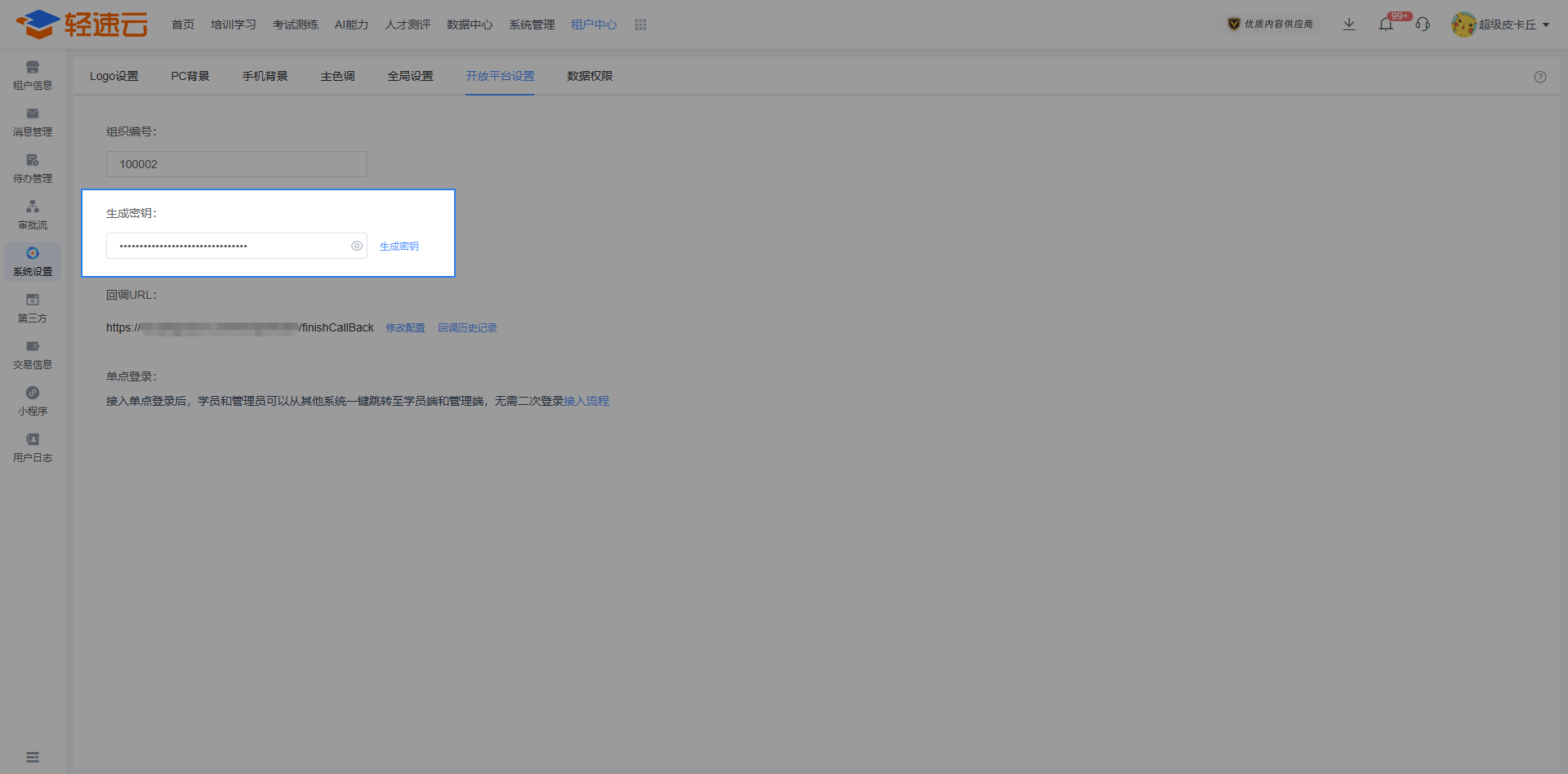
# 信息获取

请求结构所需要使用的密钥和组织编号信息在管理后台 管理中心 - 系统设置 - 开放平台设置 中可以找到。

# API签名

为保证API的安全调用,在调用API时轻速云会对每个API请求通过签名(Signature)进行身份验证。当您手动发起API请求时,需要根据JWT规范使用租户密钥secretKey对当前时间戳和userCode进行加密生成调用参数sign。

生成参数sign方式如下:

String secretKey = "7aaa3234sd2323123sdfd232";
String sign = Jwts.builder()
		.claim("queryTime", System. currentTimeMillis())
		.claim("userCode", "13788886666")
		.signWith(SignatureAlgorithm.HS256,secretKey.getBytes("UTF-8")).compact();